QDAC
Quick Data Analyse & Conversion

Maak informatie van gegevens.
Turn data into information
  • Home   |  
  • Download   |  
  • Screen shots   |  
  • Training   |  
  • Contact

Screenshots of QDAC

Here are some screenshots of the program. This is only a minimal presentation of the QDAC functions.

The QDAC main screen

Open a MS Access database

Various analysis tools

Create a pivot table in QDAC

Many operations on a table are possible

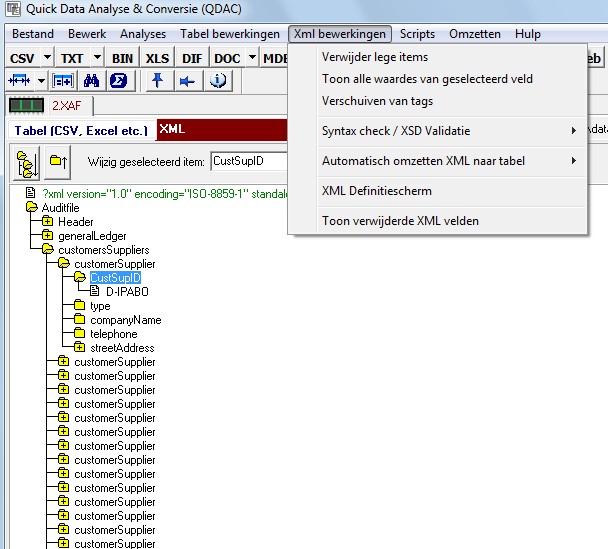
Open XML data in a tree structure, many functions are available

Read XML data as a table: tables and fields can be viewed an converted on various levels

Relate databases within QDAC

Back